Paramètres des structures
Structures
Cette partie permet de renseigner les paramètres au niveau association, établissement et section.
Dans la partie Structures, choisissez la structure à modifier (association, établissement ou section)

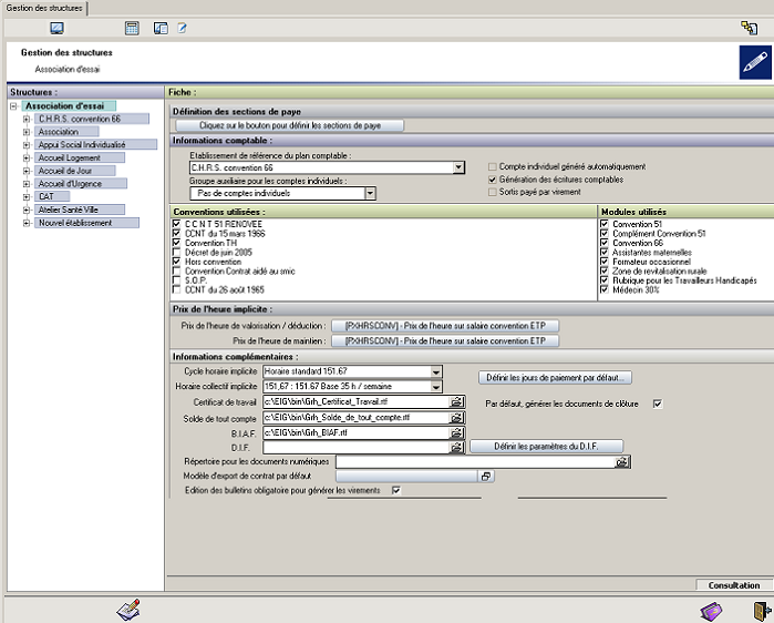
Association
Pour modifier la fiche association, il est nécessaire de quitter toutes les autres fenêtres des autres menus.

Définition des sections de paye :C'est dans cette partie que l'on précise quelles sont les sections de paye. Une personne ou un contrat ne pourra être affecté qu'à une section de paye. Si une section contient déjà des personnes ou des contrats, c'est forcément une section de paye, on ne pourra pas la définir autrement
Établissement de référence du plan comptable : C'est l'établissement qui sera utilisé lors de la recherche d'un compte comptable dans les autres parties du programme (profil comptable, compte comptable dans les tiers sociaux, etc)
Groupe auxiliaire pour les comptes individuels : Lorsque l'on désire une comptabilisation individuelle, indiquer ici le groupe auxiliaire à utiliser. Ce groupe auxiliaire doit être défini et identique pour chaque établissement, et le compte individuel sera demandé dans la fiche personne.
Compte individuel généré automatiquement : Si la case est cochée, il ne sera pas nécessaire d'indiquer un compte individuel dans la personne, celui sera généré automatiquement et égal au matricule de la personne.
Génération des écritures comptable :Cochez la case si vous désirez une intégration automatique en comptabilité.
Sortis payé par virement : En principe, les sorties du mois de paye sont payés par chèque ou espèces, même si d'habitude le salarié est payé par virement. Cochez la case si les sorties du mois doivent être payés par virement
Conventions utilisées : Cochez les conventions que vous utilisez dans votre association. Les autres n'apparaîtront plus dans les listes de choix
Modules utilisés : Un module est un ensemble de rubriques utilisé dans un cadre particulier. Par exemple, le module Assistantes maternelles recence les rubriques utilisées pour les assistantes maternelles. Si le module est décoché, les rubriques concernées ne seront jamais calculées et n'apparaitront pas en saisie de paye. Consultez ici le détail des modules
Prix de l'heure implicite : Il s'agit de définir les rubriques qui serviront par défaut comme prix de l'heure pour la valorisation des absences. ATTENTION, il ne faut pas sélectionner une rubrique qui utilise dans sa valorisation le montant des absences (comme par exemple, le brut horaire (TXBRUHOR)).
Cycle horaire implicite : Il s'agit du cycle horaire qui sera imputé par défaut lors de la création d'un contrat.
Horaire collectif implicite :Il s'agit de l'horaire collectif qui sera imputé par défaut lors de la création d'un contrat.
Jours de paiement : Pour chaque rang de paiement, vous pouvez indiquer un jour de paiement par défaut. Ces paramètres sont redefinissables au niveau établissement et section.
De plus, vous aurez la possibilité, au moment du calcul de paye, de modifier la date précise de paiement pour chaque section de virement et pour chaque rang de paiement

Sélectionner ici les documents au format rtf (Document créé avec WORD) qui serviront de modèle pour ont utilisés pour créer les documents correspondants. Il est possible de définir un modèle différent pour chaque établissement ou section (Cf Paramètres établissements ou section).
Par défaut, générer les documents de clôture : Si cette case est décochée, les documents précédents ne seront pas générés par défaut lors de la cloture du contrat.
Edition des bulletins obligatoire pour générer les virements : Si cette case est cochée, on ne pourra pas générer les virements tant que tous les bulletins ne sont pas édités.
Tri des bulletins par défaut : La consultation des bulletins sera automatiquement trié selon le tri sélectionné.
Inclure les TH en ESAT (ou en EA) dans l'élection prud'hommale : Si ces cases sont décochées, la liste des élections prud'hommale excluera automatiquement la catégorie de salarié correspondante, quelque soit la codification présente dans la fiche personne.
Vérifier la norme DADSU dans la fiche salarié : Quand cette case est cochée, la saisie de la fiche personne est toujours contrôlée et un message est affiché lorsque la norme DADSU n'est pas respectée (Information manquante (date de naissance,Numéro S.S.) ou format non respecté (caractères invalides dans le nom, l'adresse, etc))
Activer la fonctionnalité déclaration MSA :Aprés activation, relancer le programme pour accéder au menu Déclaration trimestrielle MSA dans le les traitements divers
Niveau de calcul du bilan social par défaut :Permet de définir le niveau de calcul du bilan social (Cf bilan social).

Établissement

Type d'établissement Indiquez le type d'établissement. Dans le cas d'un ESAT ou d'un EA, d'autres codifications sont nécessaires.
Prix de l'heure implicite : Il s'agit de définir les rubriques qui serviront par défaut comme prix de l'heure pour la valorisation des absences. Cette définition n'est pas nécessaire si elle a déjà été renseignée au niveau association
Cycle horaire implicite - Horaire collectif implicite : Ces paramètres sont définis au niveau association mais peuvent être redéfini au niveau de l'établissement
Jours de paiement : Même chose que précédement
Certificat de travail-Solde de tout compte-B.I.A.F. : Si besoin est, il est possible de définir un modèle spécifique à l'établissement

2 types de codifications existent pour le paramétrage d'un ESAT ou d'un EA :
La première, Codification EA ou ESAT concerne les paramètres nécessaires à l'édition DDMO/DDTE. Cette codification n'est en principe plus nécessaire pour les établissements de type ESAT qui saisissent directement le bordereau sur un site internet.
Néanmoins, il convient tout de même de saisir le nombre de jour d'ouverture de l'établissement

En effet, ce nombre de jour est utilisé par la rubrique REPASTHV qui est initialisée automatiquement lorsqu'elle est affectée au contrat
La deuxième codification Paramétrage nouveau bordereau concerne lest paramètres nécessaires à l'élaboration du bordereau ESAT au format Excel (feuille excel fournie par le CNASEA) et au format XML (Format importable sur le site internet).
Section
Paramètres divers

Liaisons inter-section : Vous avez la possibilité, pour chaque section, de définir une autre section de déclaration, de comptabilisation des charges, etc.
Paramètres des virements
Ne saisir ces paramètres que pour les sections de virement
Valeurs implicites du contrat
Ces valeurs seront imputées automatiquement lors de la création d'un contrat.
Prix de l'heure implicite : Il s'agit de définir les rubriques qui serviront par défaut comme prix de l'heure pour la valorisation des absences. Cette définition n'est pas nécessaire si elle a déjà été renseignée au niveau association ou au niveau établissement
Cycle horaire implicite - Horaire collectif implicite : Ces paramètres sont définis au niveau association ou au niveau établissement mais peuvent être redéfini au niveau de la section
Jours de paiement : Même chose que précédement
Certificat de travail-Solde de tout compte-B.I.A.F. : Si besoin est, il est possible de définir un modèle spécifique à la section
Section de retraitement : Une section de retraitement est une section dans laquelle on affecte tous les éléments de salaires qui ne sont pas budgétés.
Lorsque l'on définit une section de retraitement, on indique la section comptable par défaut (celle qui sera utilisée lors de la saisie d'une ventilation contractuelle)
Adresse

Relevé d'identité bancaire

Paramétrage ESAT
Il est possible de définir le paramétrage ESAT au niveau de la section
Cocher la case ci-dessous afin de retrouver tous les éléments nécessaires au paramétrage des ESAT. Cf Bordereau ESAT

Sections de liaisons
On détermine ici les différentes sections à utiliser en fonction de la section d’affectation du contrat.
La section de déclaration
Elle permet de déterminer la section qui sera utilisée pour la recherche d’un Tiers social (Ecran Liaison Tiers-Régime). Cette fonction est utilisée dans la comptabilisation, lors de la comptabilisation d’une rubrique de cotisation, et dans l’état de déclaration.
Exemple : Deux sections S01 et S02
|
Sections
|
Section de déclaration
|
|
S01
|
S01
|
|
S02
|
S01
|
Que le contrat soit affecté à S01 ou à S02, la section de déclaration sera S01. Cela veut dire implicitement que le tiers social URSAFF est le même pour S01 et S02. Et ce sera celui qui est indiqué dans l’écran Liaison Tiers-Régime pour la Section S01.
La section Compte de charge
C’est de cette section que seront générées les écritures. Pour un contrat donné, on recherchera la section compte de charge de la section d’affectation du contrat. Les charges seront comptabilisées dans cette section. Néanmoins, elles peuvent être ventilées dans une autre section si la ventilation du contrat, ou la ventilation d’une rubrique l’indique. Il y aura dans ce cas, génération d’écritures Inter Section.
La section Compte de Tiers
C’est dans cette section que seront comptabilisées toutes les écritures de tiers
La section de virement
C’est la section utilisée pour les virements
Section TDS
Section utilisée pour le traitement des données sociales
Destinataires des cotisations
Constantes
Cet écran permet de renseigner un ensemble de valeurs au niveau association. Néanmoins, il est possible, pour chaque valeur, de les redéfinir au niveau établissement et au niveau section.
Chaque constante est défini par son alias (son nom raccourci) , sa désignation et sa valeur.
Les valeurs des constantes seront utilisées dans les formules de calcul du gestionnaire de rubrique, c'est à dire le moteur de calcul de la G.R.H.
Il existe deux catégories de constantes : Les constantes générales et les constantes utilisateurs.
Les constantes générales sont constitués par une liste exhaustives déterminées par le programme.

Le type du constante est le plus généralement numérique.
Les autres types sont :
Pour modifier une valeur, double-cliquez sur la ligne de la constante et saisissez la valeur voulue

Lorsque l'on saisi une zone au niveau établissement ou au niveau section, il est possible, soit de saisir une valeur qui se substituera à la valeur du niveau supérieur, soit de Vider la zone afin que la valeur utilisée soit celle du niveau supérieur.
ATTENTION DE NE PAS SAISIR UNE VALEUR INDÉSIRABLE (par exemple la valeur zéro).Dans tous les cas, vérifier la saisie en se plaçant sur le niveau section et se référer à la colonne valeur active
Les constantes utilisateurs sont des constantes supplémentaires qui ne font pas partie d'une liste exhaustive et qui sont propres à l'association.
Exemple : Vous avez besoin d'une constante utilisateur pour renseigner le montant de la mutuelle. Bien sur, il ne suffit pas de créer la constante, il sera ensuite nécessaire de créer la rubrique de cotisation correspondante, ou bien d'utiliser celle existante en modifiant sa formule.
Pour créer une constante utilisateur, cliquez sur le bouton 'Modifier la liste des constantes utilisateurs', puis créer une constante et saisissez les renseignements demandés.

Gestion des usages
La gestion des usages est un module qui permet de définir un calcul particulier pour une ou plusieurs rubriques en fonction de trois critères différents