Gestion des Services - TCR
Configuration sur le logiciel GRH
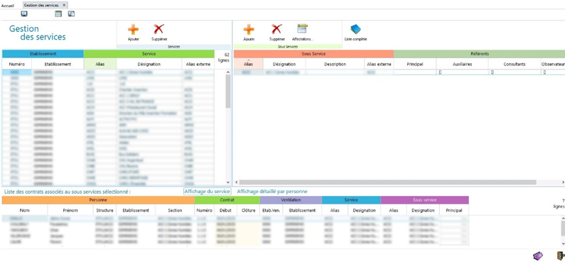
- Création des services et sous-services : Le portail fonctionnant sur la base des services de l'association, qui ne correspondent pas obligatoirement à l’arborescence des sections de paye, il est donc nécessaire de les créer dans la gestion des services présente dans l'application GRH. Il faut également créer au minimum un sous-services par service, auquel seront liés les référents et les salariés affectés.
- La bonne configuration de ces services permet de définir les chefs de services, qui pourront avoir la visibilité sur les demandes et planning des salariés présents dans ce service.

. Il est possible de définir 4 types de référents qui auront chacun des niveaux d’accès différents :
Le référent Principal est celui en charge de valider, ou refuser, les différentes demandes (congés, activités) émanantes des salariés de son service.
Le référent Auxiliaire (facultatif) peut être défini en remplacement du référent principal en cas d’absence du référent principal par exemple.
Le référent Consultant (facultatif) a la possibilité de saisir des demandes pour les salariés d’un service, mais pas de les valider.
Le référent Observateur (facultatif) peut simplement consulter l’état des demandes du service concerné, ce qui veut dire qu’un chef de pôle par exemple peut être référent principal sur un service, et référent observateur sur un autre service pour avoir un regard sur l’activité de ce dernier.

Si un salarié n'a pas de contrat attribué à un service, il ne sera présent sur aucun service du portail et lors de sa connexion il n’y aura aucune information disponible, c’est pourquoi il est indispensable de procéder aux affectations.

Un référent principal ne doit pas être affecté au service dont il est référent, mais il doit lui-même dépendre d’un autre service.