Comment paramétrer la mise en page du bulletin de salaire?
Prérequis
Accès à la GRH et avoir les droits ouverts sur "Autres paramètres" .
Le paramétrage des bulletins permet de personnaliser le document remis à l'ensemble de vos salariés. Il sera possible d'ajouter un logo, voire d'en personnaliser la couleur ou les rubriques qui le composent.
La modification du modèle de bulletin impacte l'ensemble de l'association.
Comment paramétrer la page de garde du bulletin de salaire?
- Sélectionner votre modèle de bulletin (si vous n'avez qu'un seul modèle de bulletin, il s'agira du bulletin par défaut (MODEL_EIG)
- Sélectionner l'icône de modification

- Sélectionner votre item de modification (Logo-Couleurs, Libellé, Section, Contrat,...)
- Logo-Couleurs
Il vous sera également possible de changer le style, la couleur de fond et la couleur du texte et d'y insérer un logo si besoin.
La personnalisation des couleurs peut se faire par Etablissement/ section.
-
- Libellé
- Section
- Contrat : La zone est répartie en 4 zones
Vous pouvez à partir d'ici positionner toutes vos rubriques à l'endroit que le souhaitez.
- Salarié
- Corps
- Règlement
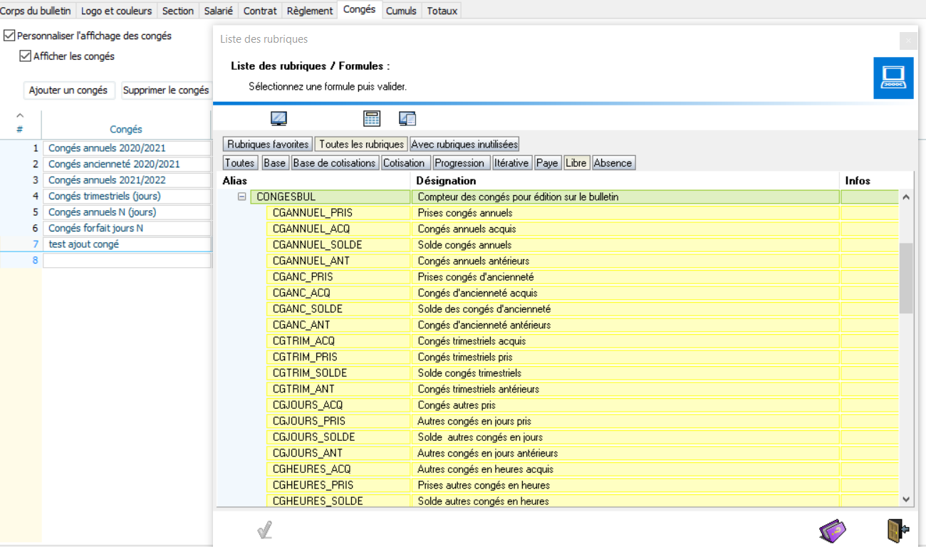
- Congés
L'utilisateur a également la possibilité de personnaliser les congés qui sont affichés en bas de bulletin.
Cliquer sur Congés, puis cocher "Personnaliser l'affichage des congés", on peut ajouter ou supprimer. Ensuite on peut sélectionner la rubrique ou formule de paye à afficher. Nous avons la rubrique libre "CONGESBUL" qui regroupe les éléments de congés EIG, il se peut également qu'une rubrique spécifique ait été créée.
La colonne "Visibilité" permet d'indiquer si le congé ajouté sera visible
- "Tous" : aussi bien sur le bulletin détaillé que simplifié
- "Simplifié" : uniquement sur le bulletin simplifié
- "Détaillé" : uniquement sur le bulletin détaillé
- "Masqué" : non affiché sur le bulletin.
-
- Cumuls
Vous avez également la possibilité de personnaliser les formules du cumul qui sont remontées sur le bas de bulletin.
-
- Totaux
L'ensemble des paramètres sont aussi bien appliqués sur le bulletin détaillé que sur le bulletin simplifié sauf sur le paramétrage des "Congés" où on a la possibilité de choisir où afficher le congé avec la colonne "Visibilité".
Au niveau de l'onglet "Totaux", les éléments du bulletin détaillé et du bulletin simplifié sont bien identifiés.
Pour le bulletin simplifié, nous avons le bouton pour paramétrer les regroupements de cotisations du bulletin simplifié dont le principe est également détaillé dans le tuto : paramétrer le bulletin simplifié







